In questo articolo parlerò di come visualizzare, in QGIS, delle foto caricate in un database spatialite facendo uso della gui e della funzione ‘import EXIF photos‘. Per la visualizzazione delle foto, tramite una azione python di QGIS, farò riferimento allo script descritto in questo articolo di Salvatore Larosa.
Per poter utilizzare al meglio il tool ‘import EXIF photos’ occorre che le immagini siano stare realizzate con una macchina digitale moderna o shartphone che aggiungano i tag GPS.
Avviamo la spatialite gui e creiamo un nuovo database, da_photo:


dal menu Files =>Advanced => Import EXIF photos

aprite la cartella che contiene le foto e selezionate la prima foto, aprire, comparirà la finestra di sotto:

se non avete esigenze particolari lasciate le opzioni in figura, OK.
Spatialite gui creerà 3 tabelle e una vista e caricherà tutto il necessario per il corretto posizionamento delle foto:

ecco il risultato:

La tabella ExifPhoto contiene sia la colonna geometry che la colonna Photo entrambi di tipo BLOB; affinche QGIS legga bene la colonna geometrica (POINT) occorre eseguire il seguente script (basta copiarlo, incollarlo ed eseguire la query):
This file contains hidden or bidirectional Unicode text that may be interpreted or compiled differently than what appears below. To review, open the file in an editor that reveals hidden Unicode characters.
Learn more about bidirectional Unicode characters
| SELECT RecoverGeometryColumn('ExifPhoto', 'GpsGeometry', 4326, 'POINT', 'XY'); |

fatto, passiamo ora a QGIS.
Colleghiamo il db spatialite ed importiamo lo strato puntuale:

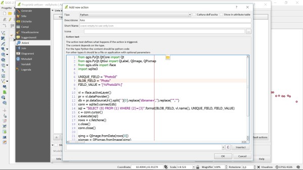
per visualizzare le foto, per ogni punto, occorre creare una azione come descritto nell’articolo di Salvatore Larosa:


Note finali: personalmente non trovo utile caricare le foto in un database perchè appesantisce e rallenta il tutto; ma saper che è possibile, tramite una semplice azione Python, visualizzare delle foto in QGIS, lo rende sempre più completo.
PS: è consigliato ottimizzare il database con vacuum e aggiorna statistiche, e indici sulla geometria!!!
video correlati:
https://www.youtube.com/watch?v=tFfy6qEbTRE&t=281s
ConQGIStando!!!